Criando e atualizando um registro em uma tabela Airtable usando Latenode
Como criar e atualizar registros em uma tabela base do Airtable

Conheça
Vamos configurar um script que permite usar o "Latenode" para criar e atualizar um registro na tabela do banco de dados "Airtable";
Preparação para mesa de ar
Vou ao "Airtable" site;
Os links para todos os sites estão no final do artigo;
Se você já tinha tabelas, volte para a página inicial, crie uma nova usando o botão "Começar do zero" e selecione "Kanban";
![]()
![]()
![]()
Após criar, selecione a coluna "Prioridade" no menu inferior e verifique se "Status" e "Cessionário" também foram selecionados;
![]()
Se você acabou de se inscrever, selecione "Tarefas" na etapa intitulada "Agora, adicionaremos algumas informações" para criar um quadro Kanban pré-criado com as três tarefas já adicionadas;
![]()
![]()
Adicionando um token pessoal
Vamos para o "Airtable cria token pessoal" link;
Clique no botão "Criar novo token" no canto superior direito;
![]()
Digite qualquer nome que desejar, por exemplo "AirtableLatenode";
![]()
Em "Escopo" adicione o seguinte: dados.registros:leitura dados.registros:escrita esquema.bases:leitura;
![]()
Em "Permissões", selecione o "espaço de trabalho" desejado ao qual você deseja conceder acesso para gerenciá-lo usando a "API";
![]()
Clique em "Criar token";
![]()
Salve o token resultante, por exemplo, por um tempo em um bloco de notas;
Criando um projeto no Latenode
Acesse nossa lista de projetos em "Nó latente";
Vamos criar um novo projeto;
![]()
Em seguida crie o primeiro nó "Webhook";
![]()
![]()
Copie o endereço no seu cliente de descanso ou bloco de notas;
Salvando o nó;
![]()
Crie um nó "JavaScript" (JS) e copie o código do artigo para ele;
Código para nó JS
let apiURI, personalToken, newTask, recordID;
apiURI = "https://api.airtable.com/v0";
personalToken = "Bearer [Insert your personal token in place of these square brackets]";
newTask = {
name: , // After the colon and before the comma, select the name field from the received query
status: , // After the colon and before the comma, select the status field from the resulting query
priority: , // After the colon and before the comma, select the priority field from the resulting query
};
if () { // Inside the parentheses, select the recordID field from the resulting query
recordID = ; // After the equal sign and before the semicolon, select the recordID field from the received query
} else {
recordID = false;
}
return {
apiURI,
personalToken,
newTask,
recordID,
}
Por enquanto, sem alterar nada, apenas salve;
![]()
Vamos começar o projeto;
![]()
Utilizando o cliente REST, fazemos uma requisição inserindo o endereço do nó webhook na barra de endereços;
![]()
Solicitação de descanso do cliente
curl --request POST --url [insert the address of your webhook in the Latenode project instead of these square brackets]
--header 'Content-Type: application/x-www-form-urlencoded'
--header 'Accept: application/json'
--data 'name=Send data from Latenode!'
--data 'priority=In progress'
--data 'status=Medium'
--data 'recordID='
Vamos voltar ao nó "JS" e editá-lo;
Verifique se quando você coloca o cursor de texto dentro do nó, esses dados aparecem no menu lateral. Se não aparecerem, repita a execução e a chamada do web hook;
![]()
Insira os dados que foram enviados na solicitação nos locais designados;
![]()
Salvando nossas alterações;
![]()
Crie quatro novos nós de "solicitação HTTP" para obter a lista de bancos de dados;
E em cada um copie o código abaixo e salve, o mais importante é não misturá-los, você pode dar a cada um um nome transparente;
REQ01 Recuperar lista de bases
curl --request GET --url '[insert the apiURL variable from the JS node in place of these square brackets]/meta/bases'
--header 'Accept: application/json'
--header 'Authorization: [Insert the personal token in place of these square brackets]'
REQ02 Recuperar o esquema e o conteúdo da base
curl --request GET --url '[insert in place of these square brackets the variable apiURL from the JS node]/meta/bases/[the ID of your base from the REQ01 query]/tables'
--header 'Accept: application/json'
--header 'Authorization: [Insert personal token]'
REQ03 Crie uma nova entrada na tabela de tarefas
curl --request POST --url '[insert the apiURL variable from the JS node in place of these square brackets]/[The ID of your database received in query REQ01]/[The ID of your table received in query REQ02]' --header 'Authorization: [Insert personal token]'
--header 'Content-Type: application/json'
--data '{
"records": [
{
"fields": {
"Priority": [Substitute the variable priority from the JS node],
"Name": [Substitute the name variable from the JS node ],
"Status": [Substitute the status variable from the JS node]
}
}
]
}'
Agora vamos adicionar um por um à cadeia e chamá-los para configurar a recuperação de dados;
Altere tudo entre colchetes para dados de consultas e outros nós;
Em cada um você precisa adicionar o token pessoal criado;
Nos locais onde é utilizado para acessar arrays, especifique o índice desejado, ele começa com zero, como em outros lugares, apesar de no menu lateral o primeiro ser o número um;
Na solicitação de adição, não esqueça de verificar se POST está selecionado como o tipo de método;
Abaixo estão capturas de tela de como cada um desses nós deve ficar no final, depois de todas as edições;
![]()
![]()
![]()
Após chamar a consulta com a adição de um registro, vá até nossa tabela Airtable e verifique se há uma nova tarefa com o texto "Enviar dados do Latenode!", caso contrário, verifique cada consulta individualmente, talvez em algum lugar não tenha substituído os dados, esqueci de substituir um token;
Vamos excluir esta tarefa;
No final da cadeia, vamos adicionar um nó "Resposta do Webhook" para maior conveniência;
Vamos fazer com que ele retorne o ID do novo registro criado;
![]()
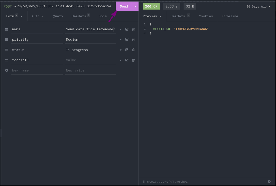
Inicie o projeto e chame o Webhook;
Vamos garantir que o objeto com record_id seja retornado em resposta à solicitação;
Vamos voltar para nossa tabela de tarefas e verificar se ela foi criada;
Espero que tenha funcionado para você também;
Links Úteis:
Básico:
Airtable criando um token pessoal (Desenvolvedores Airtable)
Em formação:
https://developers.google.com/gmail/api/reference/rest/v1/users.messages/send
https://developers.google.com/gmail/api/reference/rest/v1/users.messages#Message



